软件名称
CWPaper03.exe
应用平台
- Windows
推荐类型
【开发者自荐】
一句简介
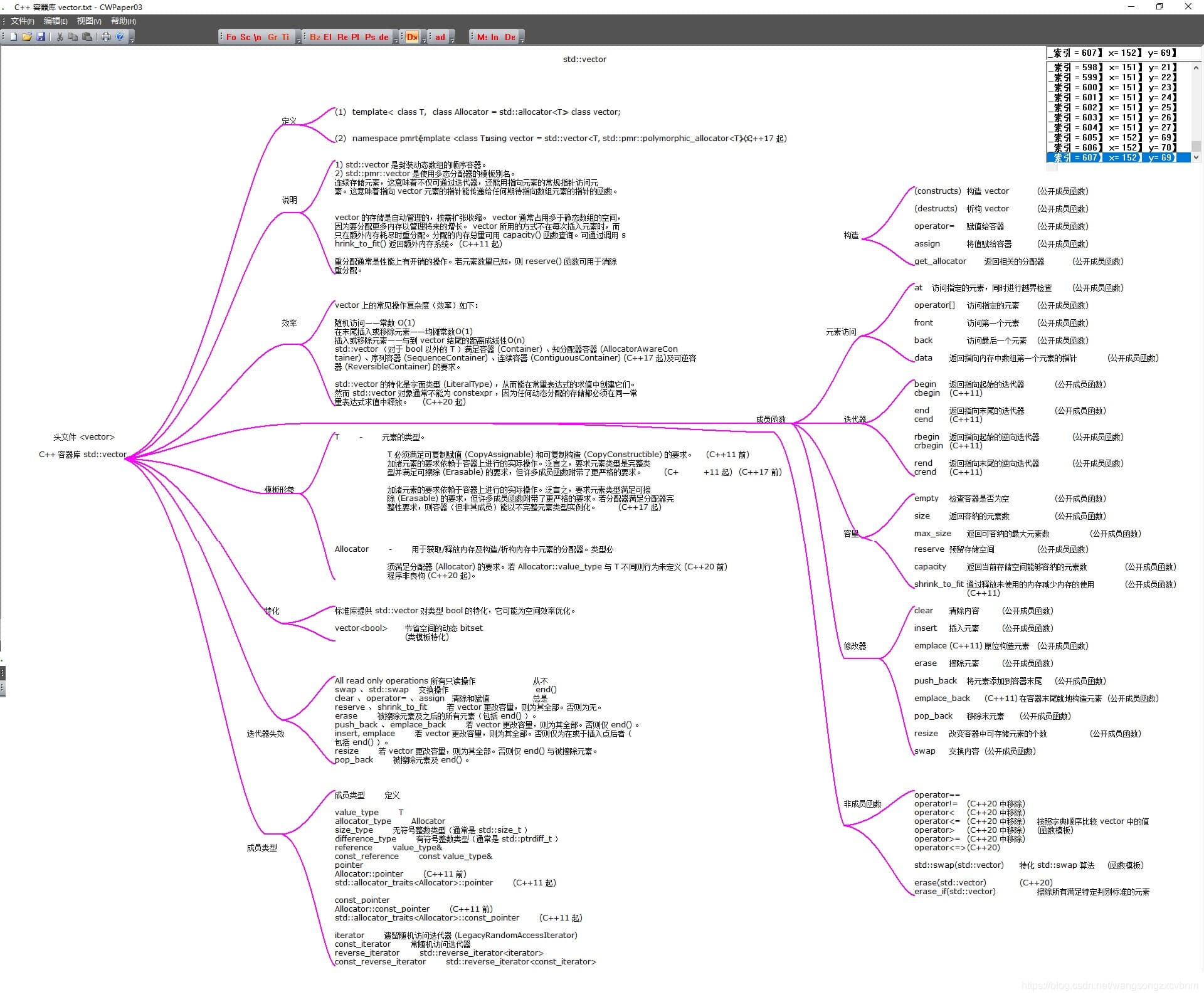
文本文件中的字段自由移动与标记
应用简介
- 多栏文字显示,黑板或白板显示;
- 文字块和文字行自由移动范围大;
- 使用普通文本文件,不保存不会修改文件内容; (ANSI)
- 操作简单,按按钮提示就可以;
- 文字自由缩放,无边框;
- 简单的思维导向连接和调整无边界,拉伸线增减;
- 背景调整,对比度变化;
- 全窗涂鸦消除,小矩形、小圆圈添加和消除(试验式);
https://www.bilibili.com/video/BV1N64y1b7xa





