小众软件官方论坛
Wallpaper Player,一键下载网页图片并设为壁纸
发现频道
xiaoquangx
(xiaoquangx)
2023 年7 月 16 日 13:56
1
软件名称
Wallpaper Player
应用平台
Windows、Mac OS
推荐类型
【开发者自荐】
一句简介
围绕 PC 壁纸功能的效率软件,一键下载网页图片并设为壁纸;
10.22:增加了共享图片功能;优化图片下载速度
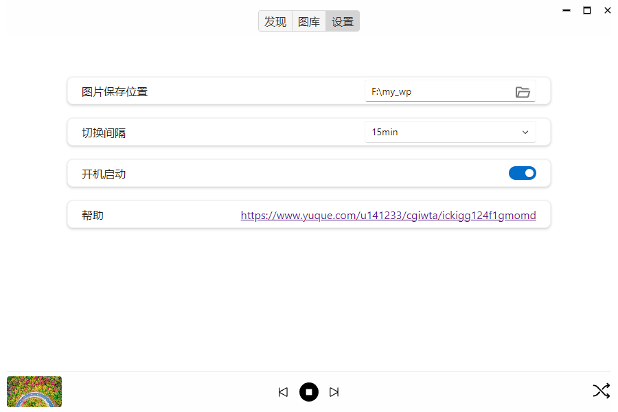
应用简介
内置常用壁纸资源网站
一键设置壁纸
壁纸管理
设置壁纸播放、定时切换规则
image
900×600 25 KB
image
916×639 82.6 KB
image
900×600 87.4 KB
image
900×600 23.7 KB
下载
1 个赞
相关话题
话题
回复
浏览量
活动
批量抓取下载公众号文章/音频/视频
发现频道
微信
,
windows
7
2566
2022 年9 月 19 日
【灵动桌面】V1.0.1——免费桌面美化利器!动态壁纸+桌面时钟+音乐频谱+打字跟随+鼠标
发现频道
windows
0
547
2025 年3 月 23 日
求推荐windows桌面主题,实现鼠标悬浮时线条吸附
问题求助
7
2010
2020 年1 月 31 日
【自荐】优效时钟屏保-一款极简风格的时钟屏保
发现频道
appinned
,
windows
3
6356
2021 年3 月 26 日
小小输入法的网页被屏蔽了
讨论分享
windows
4
1513
2021 年8 月 31 日