嘿,大家好!今天我要给大家介绍一下我们【藏趣云书签库】的全新功能——团队协作模块!
个人作品,完全免费,欢迎大家提意见。
我们为了让你的书签管理更加便捷高效,特意加入了这个重磅功能。首先,你可以新增、编辑、退出和解散书签库了。无论是创建新的书签库还是修改已有的,都只需几个简单的操作就可以搞定。而且,不同的书签库之间可以设置不同的用户名称,这样就方便你在不同场景下快速切换身份。
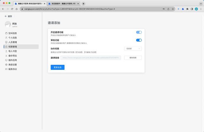
更棒的是,我们还提供了邀请加入、审核加入以及设置协作人员权限功能角色等一系列高级操作。你可以轻松邀请其他人加入你的书签库,并对他们的权限进行灵活设置。不再担心信息泄露或者误操作,因为你有完全的掌控权!
如果你想随时了解协作人员的情况,我们也为你准备了书签库协作人员列表管理功能。你可以一目了然地查看谁是谁,并对每个人的协作权限进行管理。这样,工作分配更加清晰,团队协作更加高效。
我们的书签库协作功能完全兼容导入和导出,保证你在任何地方、任何时间都可以随心所欲地使用你的书签。
噢,我还没有告诉你一个重要的消息呢!我们的 PC 端客户端正式上线了!无论你是使用 Mac、Win 还是 Linux(内测),我们都为你准备了对应的安装包。只需下载安装,一个简单的操作,就可以让书签库随身携带,随时访问。对了,还有一个重要的提示!为了更好地兼容书签库的协作功能,我们对 chrome 插件进行了接口优化。如果你还没有更新到最新版本,我强烈建议你立即重新下载!否则,下次启动旧版插件时可就没法享受协作的乐趣了哦。
还有更多新增功能我要告诉你!我们为大家准备了邮箱找回密码功能,让你再也不用担心密码遗忘的烦恼;
浏览器插件新增了版本更新提示功能,让你时刻保持最新的体验。新增书签时你可以自定义标题,让你的书签更加亲切贴心,等等功能的优化
当然,我们也修复了一些问题,比如批量删除书签功能报错、标签新增失败等。此外,我们进行了一系列的优化工作,如新版浏览器插件加载速度更快、优化系统的登录、注册、找回密码流程、图形验证码公式优化等等。另外,我们重构了代码,使其更加模块化,方便后续的维护。我们还对系统前端的组件进行了封装重构,以便于后续的扩展和维护。嗯,这就是我们为大家带来的书签库团队协作模块和一系列全新功能的介绍啦!希望这些拓展可以让你在书签管理上更上一层楼,享受更便捷愉快的体验!如果你还有任何问题或建议,欢迎随时和我们联系。祝使用愉快,书签随心畅游互联网!
【重大】【新增】新增书签库团队协作模块
1.新增、编辑、退出、解散书签库
2.书签库用户信息修改,不同书签库可以设置不同的用户名称
3.邀请加入、审核加入、设置协作人员权限功能角色
4.书签库协作人员列表管理
5.书签库导入、导出书签兼容书签库协作
6.等等团队协作功能,自行挖掘…
【重大】【新增】新增PC端客户端
Mac安装包
Win 安装包
【重大】【新增】chrome接口优化兼容书签库协作,之前的版本没有更新提示功能,请所有用户重新下载插件;https://doc.cangquyun.com/
【新增】邮箱找回密码功能;
【新增】浏览器插件,新增版本更新提示功能;
【新增】后台新增文件管理系统,将系统的图片文件上传到云OSS文件服务器中,加快页面的渲染速度;
【新增】新增书签的时候可以自定义标题;
【修复】修复批量删除书签功能报错;
【修复】修复标签新增失败的问题;
【修复】优化菜单目录新增菜单目录的时候,数量暂时不出来问题;
【修复】移动书签后,菜单目录数量没有变问题;
【修复】搜索的时候再去新增书签,无法添加问题;
【修复】修复导出书签的时候,取消导出会报错问题;
【修复】修复常用目录最后一个删除,需要刷新才能生效;
【优化】新版浏览器插件优化更多按钮跳转后台,加载速度更快了;
【优化】优化系统的登录,注册,找回密码,图形验证码公式有负数的问题,去除负数验证码;
【优化】优化系统更换性能更高的工具类,新增缓存和数据库的索引;
【优化】优化系统前端的组件封装重构,便于后续的维护扩展;
【优化】注册功能优化去除手机号必填;
【优化】优化菜单目录的编辑,之前鼠标触碰不容易显示,现在更容易操作了;
【优化】优化获取icon的api接口;
【优化】优化插件的跳转后台的接口,增加安全校验码,提高安全性;
【优化】新增书签的时候,url特别长会报错了;
【优化】代码的重构模块化,便于后续的维护;
帮助文档 https://doc.cangquyun.com/
藏趣云书签网 https://www.cangquyun.com/





