免费好用的AI运维工具来了!Termniq让服务器管理变得简单

大家好!
向各位自荐一款实用的 AI 智能命令行运维工具 - Termniq!如果你需要管理服务器、部署应用,或者想体验AI如何让运维工作变得轻松,这个工具绝对值得一试!
免费下载:https://termniq.dev(完全免费,无需注册)
这个工具能做什么?
AI助手帮你管理服务器
想象一下,你只需要告诉AI"帮我检查服务器状态",它就能自动生成命令并执行(当然会先问你同不同意)。更厉害的是,AI还能同时管理多台服务器,自动编排复杂的、涉及多服务器的运维部署任务!再也不用记那些复杂的Linux命令了!
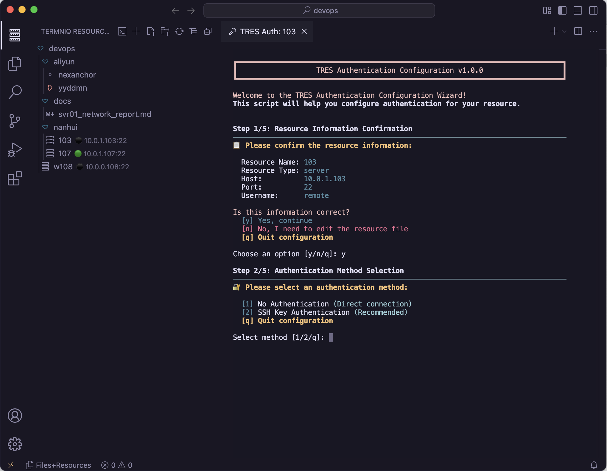
可视化管理你的所有资源
- 把你的服务器、数据库、云服务都整理在一个树形界面里
- 一目了然地看到所有基础设施
- 点击就能连接,不用记IP地址和端口
一次配置,永久免密登录
- 配置一次SSH密钥,以后连服务器再也不用输密码
- 支持多种登录方式,安全又方便
- AI可以直接帮你在服务器上执行命令,无需手动输入密码
谁适合用这个工具?
- 程序员:需要部署代码到服务器
- 运维人员:日常管理多台服务器
- 学生:学习Linux和服务器管理
- 创业者:管理自己的云服务器
- 技术爱好者:想体验AI辅助运维的魅力
为什么选择Termniq?
多平台支持: 支持macOS、Windows、Linux多平台
上手简单: 基于大家熟悉的VSCode界面
安全可靠: 基于开源的 VSCodium 构建,数据存于本地,完全在自己控制之下
AI加持: 支持多种AI服务(Claude、GPT等,需自备API Key),智能理解你的运维需求,自动生成最佳实践的命令
快速体验
- 访问 https://termniq.dev 下载适合你系统的版本
- 安装并打开Termniq
- 添加你的服务器信息
- 配置SSH连接
- 开始和AI对话,让它帮你管理服务器!
使用场景举例
- 部署网站:“帮我把这个项目部署到服务器上”
- 监控服务:“检查一下MySQL服务是否正常运行”
- 文件管理:“帮我清理一下日志文件,保留最近7天的”
- 性能优化:“分析一下服务器性能,给出优化建议”
赶紧去下载试试吧:https://termniq.dev
有问题欢迎讨论交流!这个工具还在不断更新中,欢迎大家提建议~

