求推荐一款检查文件完整性的工具

我有很多资料,大概几十T,一多半是以往做过的项目文件;一小半是各种素材文件。

这些文件我都是同时备份在两个不同牌子、同容量的机械硬盘上(4、6、8T都有),一份放在家里,一份放在公司。

这些文件很可能两三年都不会打开一次,但是又不能保证永远都不会打开。但是机械硬盘又不是永久安全的,即使放着不动,都有可能出现文件损坏(已经出过普通的JPG图片文件,放了六七年,再打开的时候,发现只能显示一半的情况,其实就是文件损坏了)

请问有没有一种工具,可以自动化的一次性检验一整个硬盘所有文件的完整性,发现问题文件之后,我就能用另一个好的备份替换坏的(两个同时损坏的可能性不大)

我计划的是每年对所有的硬盘文件检查一次。(我知道有MD5码校验文件的方法,但是试了几个软件,都非常的不方便,不适合几十T文件的自动检查)

我觉得 NAS 吧

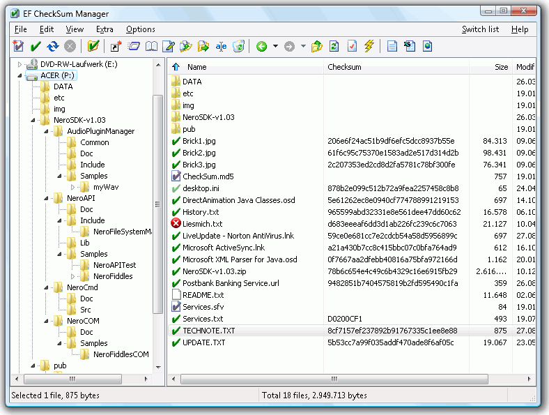
1 个赞

上面小恐龙推荐的软件挺适合的。
不然就是找个软件手动检验并存一份 checksum,然后定期检验。
Total Command之类的文件管理器也有这功能。

注:就我个人经验,电子产品长期不通电也不好,除非是密封+干燥存放。

定期通电是真理, 毕竟磁盘磁带,磁性会衰减.

虽然这是一个老帖子,但我最近发现了一个很有趣的软件,可能会对楼主有帮助。

MultiPar 可以为一个文件或一系列文件创建校验块(类似于 WinRAR 的恢复记录),可以自己制定冗余度,只要文件损坏程度不超过设定的冗余度,就可以用提前创建的校验块来恢复文件内容。更多信息可以看下面这个教程视频:

确实不错

有一个群晖NAS,不过只有四盘位,不是很会用,只用来做实时备份,还有就是出差的时候访问家里的文件。用来校验文件的功能,不太敢用,怕操作失误,可就傻眼了…

不是用来校验,而是用来完成双备份

Nas 差不多可以把你希望的这些操作都给完成。你只要把文件放进去就行了。

硬要比较的话,我推荐 GoodSync,收费软件,价格还行。虽然是一个同步软件,用来比较文件也没毛病。何况还可以用它做其他事情。

不是用来比较文件,单纯检查一个硬盘上所有文件是否有损坏…

之前备份同步用的确实是GoodSync

双备份没有问题。不管使用NAS,还是各种备份同步软件都能做到。

现在遇到的问题是,这两套备份,如果搁置时间太长,也有文件损坏的可能,我想每年检查一遍这三十多块硬盘内的文件完整性…

多谢推荐,我试试看。